Free Ember+ Viewer

This forum will contain general news and announcements made by radio42.
User avatar
radio42
Site Admin
Posts: 9080
Joined: 05 Apr 2012 16:26
Location: Hamburg, Germany
Contact:
Free Ember+ Viewer

Post by radio42 »

If are using professional equipment from e.g. Lawo, DHD, Axia, Orban, D&R, Studer, Jünger, Riedel, Mandozzi, L-S-B, TSL or any other company which supports the Ember+ standard - this equipment might now directly 'talk' with ProppFrexx ONAIR and ProppFrexx ONAIR might 'talk' with it as well ;-)

I am happy to announce the availability of a free Ember+ Viewer tool which you might find handy - feel free to use it, if you own any Ember+ equipment:
http://www.proppfrexx.radio42.com/downl ... mberViewer
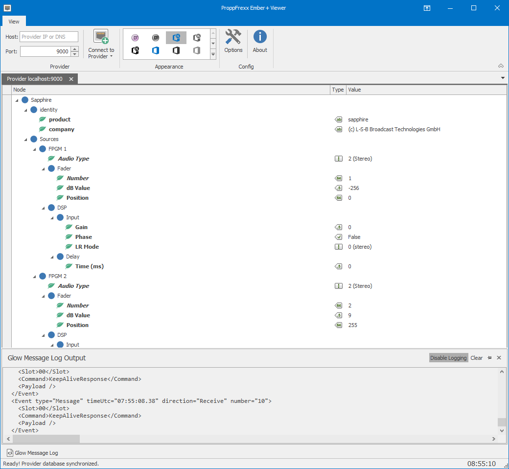
ProppFrexxEmberViewer.png
ProppFrexxEmberViewer.png (60.8 KiB) Viewed 24476 times
SebastianR
Posts: 6
Joined: 08 Nov 2018 11:48
Re: Free Ember+ Viewer

Post by SebastianR »

I am wondering whether it would be possible to get some support for this tool. I have an issue and would like to ask you a question please if possible.

Thanks
Seb
SebastianR
Posts: 6
Joined: 08 Nov 2018 11:48
Re: Free Ember+ Viewer

Post by SebastianR »

I am wondering whether it would be possible to get some support for this tool. I have an issue and would like to ask you a question please if possible.

Thanks
Seb
User avatar
radio42
Site Admin
Posts: 9080
Joined: 05 Apr 2012 16:26
Location: Hamburg, Germany
Contact:
Re: Free Ember+ Viewer

Post by radio42 »

Sure you can
SebastianR
Posts: 6
Joined: 08 Nov 2018 11:48
Re: Free Ember+ Viewer

Post by SebastianR »

Thank you! We have a DHD 52 XC2 and when I try to connect to it using the viewer tool, I can only see the top level of the tree (Device) and not expand it. However, when I right click and print tree, I can see the layers below the tree (GPI, GPO, Channels etc.) Is there anything I need to do to be able to view further down the tree in the viewer tool?
SebastianR
Posts: 6
Joined: 08 Nov 2018 11:48
Re: Free Ember+ Viewer

Post by SebastianR »

Thank you for your reply!

Yes I have tried to expand the items by clicking on them. When I try with the dynamic load value set to -1, it just stays on the please wait. The log suggests it cannot get all the elements within the time frame and also states that it is failing to get the children for element with path /Device/GlobalLabels
User avatar
radio42
Site Admin
Posts: 9080
Joined: 05 Apr 2012 16:26
Location: Hamburg, Germany
Contact:
Re: Free Ember+ Viewer

Post by radio42 »

Than this is a typical issue of the DHD implementation, which is also discussed here:
https://github.com/Lawo/ember-plus-sharp/issues/42

What happens with the Dynamic Load option set to 1?
User avatar
radio42
Site Admin
Posts: 9080
Joined: 05 Apr 2012 16:26
Location: Hamburg, Germany
Contact:
Re: Free Ember+ Viewer

Post by radio42 »

Have you tried to expanded the individual nodes in the fist place?
Ie. I assume the tree is initially not fully expanded in the viewer - but you might do so via a click on the nodes...

To what value have set the 'Dynamic Load' option (in the Options)? Is that set to -1?
If not, can you retry...
SebastianR
Posts: 6
Joined: 08 Nov 2018 11:48
Re: Free Ember+ Viewer

Post by SebastianR »

Hi, sorry for the delayed reply!

I think I have two seperate issues here, the one mentioned above, where the whole tree cannot be polled, and also an ussue with the software not allowing me to expand the tree that it has loaded. As I said before I can see it is loading some of the nodes, but I can't epand them to look further down the tree.

Are you aware of the second issue?

Also, do you know if it is possible to get hold of the Ember+ Viewer tool 1.6.2 that is mentioned in your linked thread, to test if I can view the full DHD Ember+ implementation.

Thanks in advance!
SebastianR
Posts: 6
Joined: 08 Nov 2018 11:48
Re: Free Ember+ Viewer

Post by SebastianR »

And sorry I forgot to mention above... With the dynamic load option set to 1, I still cannot expand the 'Device' node.

Thanks

Post Reply